嵌入式爱好者

查看: 4240|回复: 8

[硬件咨询] usb驱动问题

[复制链接]

12

主题

27

帖子

108

积分

A40i/T3/T507/T527通行证

扫一扫,手机访问本帖
发表于 2023-8-28 12:14:18 | 显示全部楼层 |阅读模式
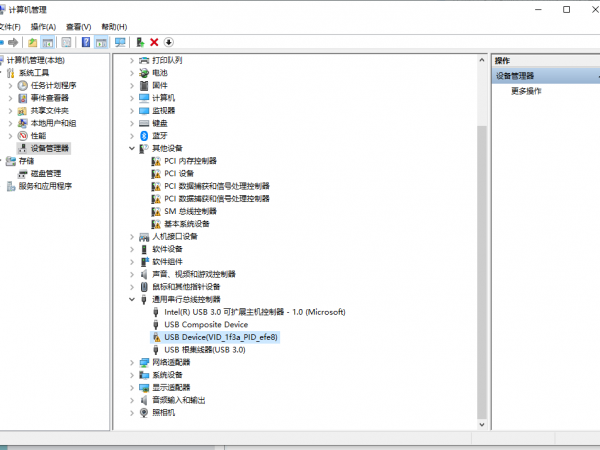
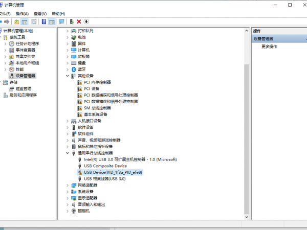
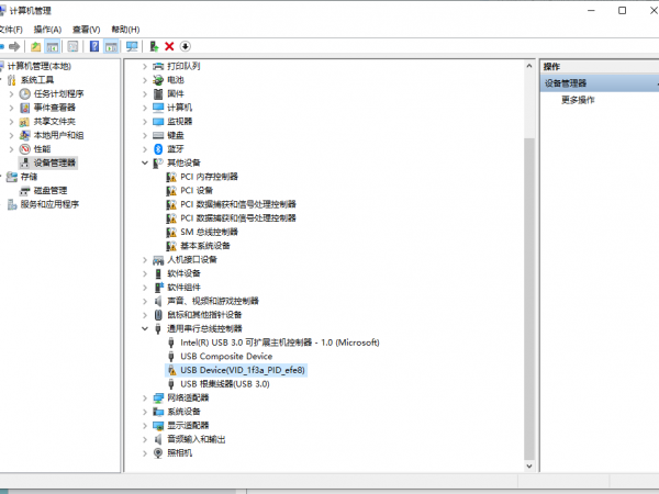
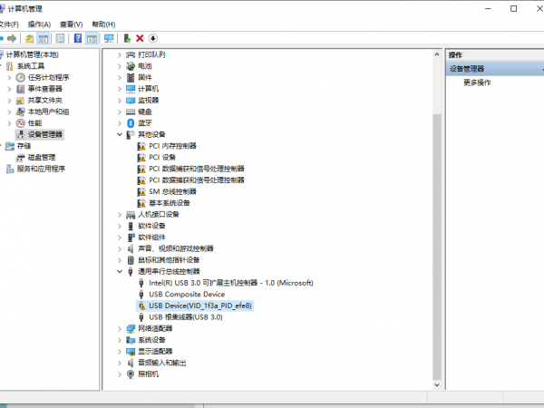
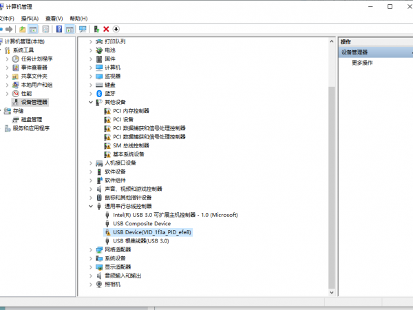
使用烧录软件烧录官方镜像时,显示 无法识别的usb设备
打开设备管理器 发现usb device 无法启动
1.png
2.png
回复

使用道具 举报

0

主题

1

帖子

6

积分

A40i/T3/T507/T527通行证

发表于 2023-8-28 14:30:39 | 显示全部楼层
我也遇到这个问题了 解决了么

点评

没有解决,还是这样,换了好几根线一直这样,两台电脑也都试了  详情 回复 发表于 2023-8-28 17:31
点评回复 支持 反对

使用道具 举报

12

主题

27

帖子

108

积分

A40i/T3/T507/T527通行证

 楼主| 发表于 2023-8-28 17:31:02 | 显示全部楼层
songlx 发表于 2023-8-28 14:30
我也遇到这个问题了 解决了么

没有解决,还是这样,换了好几根线一直这样,两台电脑也都试了
点评回复 支持 反对

使用道具 举报

12

主题

27

帖子

108

积分

A40i/T3/T507/T527通行证

 楼主| 发表于 2023-8-28 17:48:56 | 显示全部楼层
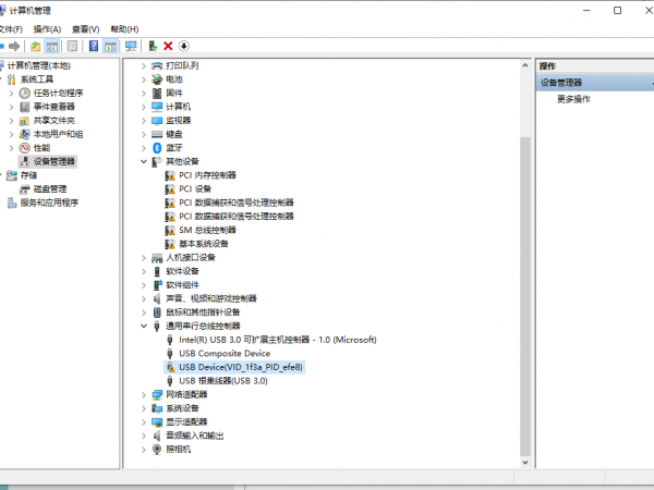
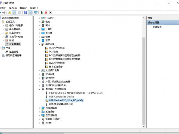
无标题.png

点评

您能正常烧录吗?这个设备只有在开发板处于烧写模式的时候才能够识别,如果不能够正常烧写您尝试重新安装一下USB驱动  发表于 2023-8-29 09:45
点评回复 支持 反对

使用道具 举报

0

主题

8

帖子

48

积分

发表于 2023-8-29 09:46:46 | 显示全部楼层
您能正常烧录吗?这个设备只有在开发板处于烧写模式的时候才能够识别,如果不能够正常烧写您尝试重新安装一下USB驱动,驱动名称为:USBDriver_64

点评

已经反复安装过很多遍了,这个驱动一直都是黄色感叹号的状态,也一直无法烧写,按照烧写方法烧写,先按住fel再按reset按键后,就会跳出上面的无法识别的usb设备  详情 回复 发表于 2023-8-29 20:02
点评回复 支持 反对

使用道具 举报

12

主题

27

帖子

108

积分

A40i/T3/T507/T527通行证

 楼主| 发表于 2023-8-29 20:02:49 | 显示全部楼层
Gao_JX 发表于 2023-8-29 09:46
您能正常烧录吗?这个设备只有在开发板处于烧写模式的时候才能够识别,如果不能够正常烧写您尝试重新安装一 ...

已经反复安装过很多遍了,这个驱动一直都是黄色感叹号的状态,也一直无法烧写,按照烧写方法烧写,先按住fel再按reset按键后,就会跳出上面的无法识别的usb设备

点评

有尝试换过数据线吗?数据线上有三叉戟标识吗?  详情 回复 发表于 2023-8-31 13:58
点评回复 支持 反对

使用道具 举报

0

主题

8

帖子

48

积分

发表于 2023-8-31 13:58:26 | 显示全部楼层
1191591342 发表于 2023-8-29 20:02
已经反复安装过很多遍了,这个驱动一直都是黄色感叹号的状态,也一直无法烧写,按照烧写方法烧写,先按住 ...

有尝试换过数据线吗?数据线上有三叉戟标识吗?
点评回复 支持 反对

使用道具 举报

您需要登录后才可以回帖 登录 | 立即注册

本版积分规则

QQ|小黑屋| 飞凌嵌入式 ( 冀ICP备12004394号-1 )

GMT+8, 2025-12-21 06:19

Powered by Discuz! X3.4

© 2001-2013 Comsenz Inc.

快速回复 返回顶部 返回列表